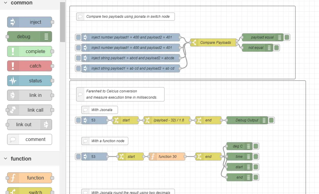
Jsonata functions in change and switch nodes

JSONata, when used in Change and Switch nodes, offers several advantages over the Function node: Simplicity and Readability: JSONata expressions are concise and easy to read. They allow you to perform complex operations without writing custom JavaScript code. If your logic involves simple transformations or filtering, JSONata can simplify your flow.
No JavaScript Knowledge Required: JSONata doesn’t require knowledge of JavaScript. You can achieve powerful data manipulation without writing any code. This is especially helpful for users who are not comfortable with programming.
Built-In Functions: JSONata provides built-in functions for common tasks (e.g., filtering, mapping, averaging). You can leverage these functions directly within your flow. No need to reinvent the wheel by writing custom functions.
Performance and Efficiency: JSONata expressions are optimized for performance. They execute faster than custom JavaScript code in many cases. If your flow processes large amounts of data, JSONata can be more efficient.
Visual Flow Design: Using JSONata in Change and Switch nodes keeps your flow visually clean. You can see the data transformations directly in the flow editor. This improves maintainability and collaboration.
Avoiding Errors: JSONata expressions are less error-prone than writing custom JavaScript. They handle edge cases and type conversions automatically. This reduces the risk of bugs and unexpected behavior.
However, there are scenarios where the Function node is more suitable, such as complex custom logic or interactions with external APIs. Consider using JSONata when it aligns with your specific use case and simplifies your flow. 😊
You can run this flow using a WebContainer. Click here. This will start node-red in your browser.
What are WebContainers?
WebContainers are a groundbreaking technology developed by StackBlitz that allows you to run full-stack Node.js environments directly in your web browser. This means you can develop, run, and debug Node.js applications without needing to install Node.js or any other dependencies on your local machine. Here are some key features and benefits of WebContainers:
Key Features In-Browser Execution: WebContainers run entirely in your browser, leveraging WebAssembly (Wasm) to execute Node.js code. This eliminates the need for local installations and configurations.
Instant Startup: WebContainers provide near-instant startup times for Node.js environments, allowing you to get started with development quickly.
Full-Stack Development: You can run both frontend and backend code within the same environment, making it easier to develop and test full-stack applications.
Persistent Storage: WebContainers can persist data across sessions, ensuring that your work is saved and can be resumed later.
Collaboration: WebContainers enable real-time collaboration, allowing multiple developers to work on the same project simultaneously.
Benefits Simplified Setup: No need to install Node.js, npm, or other dependencies locally. Everything runs in the browser.
Cross-Platform: Works on any device with a modern web browser, regardless of the underlying operating system.
Secure: Since the code runs in a sandboxed environment within the browser, it provides an additional layer of security.
Portable: Easily share your development environment with others by simply sharing a URL.
Use Cases Prototyping: Quickly prototype and test Node.js applications without setting up a local development environment.
Education: Ideal for teaching and learning Node.js, as students can start coding immediately without worrying about setup.
Collaboration: Work on projects with team members in real-time, regardless of their location.